Unlocking innovation in vehicle systems engineering with MBSE 

Unlocking innovation in vehicle systems engineering with MBSE 

Model-Based Systems Engineering (MBSE) provides the tools to manage the spiraling complexity of vehicle systems engineering in the rapidly developing EV market.
Advancing MBSE with simulation workflows and the digital thread

Advancing MBSE with simulation workflows and the digital thread

A cautionary tale – the digital thread for humans In the 1980s and 1990s, many hospitals in the United States...
Electrifying Software and Controls Engineering Insights

Electrifying Software and Controls Engineering Insights

Looking ahead into the 2020s, uncertainty is high on many fronts. Technological change is disrupting businesses and bringing new social, regulatory, and ecological questions to the forefront.&nb...
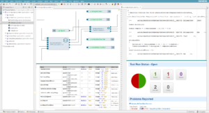
Simcenter Embedded Software Designer at MODPROD 2019

Simcenter Embedded Software Designer at MODPROD 2019

  One year ago we released our very first version of Simcenter Embedded Software Designer. What better way to share the milestone than meeting you face-to-face at MODPROD in Sweden&nbsp...
How software architecture can secure your software development

How software architecture can secure your software development

This article is in continuation of my previous writing on the importance of software architecture and how it can potentially help you avoid Jenga lifecycle. If you have not checked that one out yet, ...
Visit Siemens PLM Software at Embedded Conference Scandinavia

Visit Siemens PLM Software at Embedded Conference Scandinavia

This year, Siemens PLM Software will take part in the "Embedded Conference Scandinavia 2018 (ECS)" fair in Stockholm/Sweden on 6 and 7 November 2018. Over the years, the ECS has become the meeting pl...
Software architecture to the rescue of Jenga lifecycle

Software architecture to the rescue of Jenga lifecycle

You have probably heard this analogy already. Let me explain for those who haven't. The game Jenga involves removing one block at a time from a tower constructed of 54 blocks. Each block removed is t...
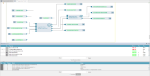
What’s new in Simcenter Embedded Software Designer 17

What’s new in Simcenter Embedded Software Designer 17

We are pleased to introduce version 17 of Simcenter Embedded Software Designer. The solution enables architecture-driven software design and moves the state-of-the-art in model-based software enginee...
Software architecture as automotive assembly line

Software architecture as automotive assembly line

  “If you always do what you’ve always done, you’ll always get what you’ve always got” – Henry Ford said that.    That was quite the assembly line did for manufacturing indus...
Digital Twin and Embedded Software

Digital Twin and Embedded Software

Earlier, I had written an article about the  Digital Twin for on-board software  where I talked about the value of digital twin for developing software-intensive products. In this article...
Software design, development and deficiencies – Auteur theory

Software design, development and deficiencies – Auteur theory

  François Truffaut Being a cinephile, let me introduce you to a term called 'Auteur Theory'. The theory was born with the   French New Wave   cinema, in late 50s and early 60s,...
Software design, development and deficiencies – with global maximum

Software design, development and deficiencies – with global maximum

https://en.wikipedia.org/wiki/Tony_Hoare Famous computer scientist and Turing award winner Prof. C.A.R. Hoare said something about the way the design is thought about.. He mentions "There are two wa...
Extending the digital twin to on-board software

Extending the digital twin to on-board software

How can a child be the father of man?   William Wordsworth said “Child is the Father of Man”. It means that the personality of people develop right from the time of their upbringing in their...
Little expenses – enough for sinking an automobile?

Little expenses – enough for sinking an automobile?

Benjamin Franklin, one of the founding fathers of United States once said, “Beware of little expenses; a small leak will sink a great ship”.    Fast forward to industry today, Benja...
Reimagining automotive software engineering process

Reimagining automotive software engineering process

In modern cars, most of the functionalities are controlled by software. With the increasing complexity of software-based functionality, as for example in the case of drive-by-wire, automated driving ...