Stopping power: Improving brake performance testing with advanced DAQ and data validation software
Having spent several years immersed in the intense world of durability testing, I’ve come to deeply appreciate the critical role that robust validation plays in product development. Whether your expertise lies in designing cutting-edge automotive platforms, developing robust heavy-duty trucks, or engineering resilient machinery for demanding industrial applications, a fundamental principle unites us all: the paramount importance of stopping power.
Brake testing challenges
Braking systems are far more than just components; they concretize a critical promise of safety, reliability, and optimal performance. Fulfilling this promise requires rigorous, precise, and often sophisticated brake performance testing. From emergency stopping maneuvers and fade resistance evaluations to pedal feel refinement and thermal management assessments, every detail holds significance when human safety and operational integrity are at stake.

However, the complexities inherent in brake testing can be substantial. It involves orchestrating a diverse array of sensors, managing a huge amount of data, and consistently achieving accuracy under challenging conditions. The central question then becomes: how do we ensure our acquired data is not only comprehensive but also unquestionably impeccable?
The foundation: A general-purpose data acquisition system for brake testing
Attempting to conduct a sophisticated orchestral performance with a collection of mismatched instruments would be unproductive. Similarly, without a truly robust, general-purpose data acquisition system (DAQ), brake testing can face significant hurdles. For brake testing engineers, this involves monitoring a wide spectrum of parameters, including pedal force and displacement, wheel speed, brake fluid pressure, caliper temperature, and comprehensive vehicle dynamics. Each of these signals constitutes a vital piece of the overall brake system validation puzzle.

An advanced data acquisition system goes beyond just data collection; it offers:
- Versatility: The capacity to accommodate a broad range of sensor types and signal inputs crucial for automotive brake testing and heavy machinery brake testing.
- Ruggedness: Resilience to endure the harsh environments of test tracks, proving grounds, and industrial settings – a key requirement for any rugged DAQ solution.
- Scalability: Adaptability for applications ranging from simple bench tests to complex, multi-channel in-vehicle data acquisition evaluations.
- Reliability: Consistent and accurate data delivery, without compromise, to improve brake testing accuracy.
Beyond data collection: The critical imperative of brake data validation

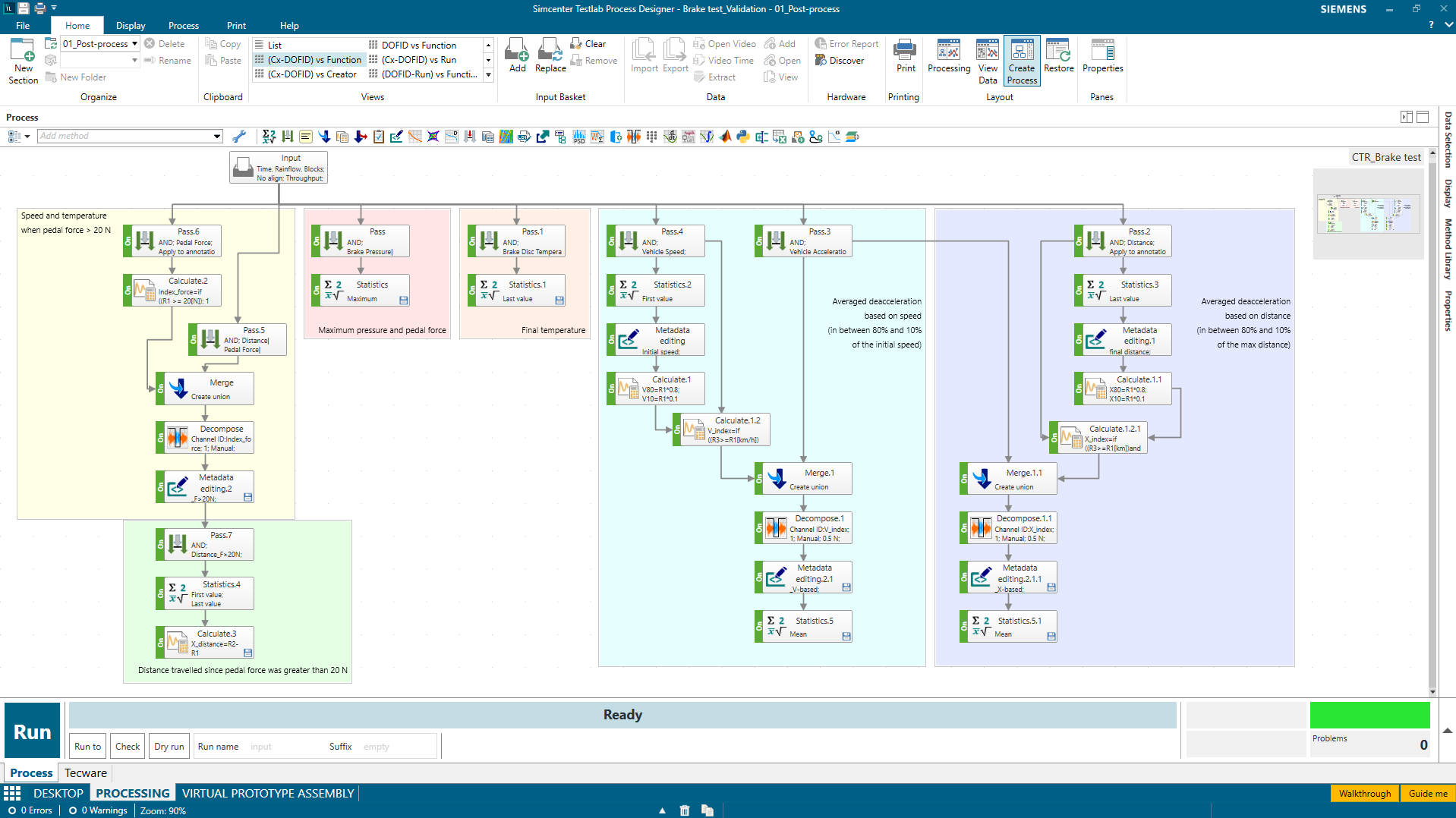
Once data acquisition is complete, a critical next step emerges: evaluating the quality of that data. This is where data validation plays an essential role, acting as a careful quality control mechanism. Without proper validation, crucial design decisions could inadvertently be based on error-prone sensor readings, compromised connections, or environmental interference. Such oversights can lead to costly re-testing, project delays, or, most critically, potential safety compromises. Employing data validation software that facilitates rapid visualization, inspection, and validation of signals during or immediately after acquisition is invaluable. This proactive approach helps identify and rectify issues in real-time, effectively preventing the “garbage in, garbage out” scenario and ensuring brake testing data quality.
To illustrate the critical process of data validation and data quality assurance, please watch the demonstration video below, showcasing how Simcenter Testlab empowers engineers to confidently validate their acquired signals.
Introducing a powerful combination: Simcenter SCADAS RS and Simcenter Testlab for testing brake performance
At Siemens, we deeply understand the unique pressures and precision demanded by brake performance testing. It is with this understanding that we proudly highlight how Simcenter SCADAS RS hardware, seamlessly integrated with Simcenter Testlab software, forms an unparalleled solution for test engineers.
The Simcenter SCADAS RS is not just another data acquisition system; it is a distinguished solution specifically engineered for the rigorous demands of field and in-vehicle testing. For brake test engineers, this translates to:
- Extreme Ruggedness: Designed to withstand severe vibrations, shocks, dust ingress, and extreme temperature fluctuations – making it ideal for test tracks, challenging off-road conditions, or heavy machinery environments. This truly is a rugged DAQ built for purpose.
- Distributed and Modular Architecture: Units can be strategically placed precisely where needed on the vehicle or machine, thereby minimizing cable runs and optimizing signal integrity. Expanding channel count is straightforward through modular additions, perfect for complex truck brake testing setups.
- High Channel Count & Versatility: Facilitates the effortless connection of all brake-related sensors – including strain gauges for pedal force measurement, pressure transducers, thermocouples for thermal brake analysis, accelerometers, and more – with exceptional accuracy and synchronization.
- Reliable Data Storage: Ensures secure, on-device storage of extensive data volumes, guaranteeing that no critical information is lost during extensive brake durability testing.
Simcenter Testlab: Unlocking the full potential of your brake testing data
Once your meticulously acquired data is captured by Simcenter SCADAS RS, Simcenter Testlab assumes the role of your command center, unlocking its complete analytical potential. This comprehensive test and measurement software suite provides:
- Streamlined Data Acquisition: Intuitive workflows enable effortless test configuration, channel management, and recording initiation for all your brake performance testing needs.
- Robust Data Validation: Immediate visualization of acquired signals, application of filters, identification of anomalies, and assurance of data quality before proceeding to in-depth analysis. This significantly conserves valuable time and prevents misinterpretations, ensuring reliable brake system validation.
- Advanced Analysis Tools: Conduct in-depth analysis of your brake performance data with specialized tools for Brake NVH testing, durability assessments and performance metrics (such as braking distance measurement and deceleration rates)
- Automated Reporting: Generate clear, concise, and customizable reports that effectively communicate your findings to stakeholders.
- Integrated Workflows: From planning and acquisition to analysis and reporting, Simcenter Testlab streamlines your entire brake testing process, enhancing efficiency and accelerating development cycles.
The Siemens advantage for diverse applications in brake performance
Whether you are an engineer at an automotive OEM striving for optimal pedal feel, a truck manufacturer ensuring maximum stopping power for substantial loads, or a heavy machinery vendor guaranteeing operational safety, Simcenter SCADAS RS and Simcenter Testlab are meticulously designed to address your specific requirements for brake performance testing.
This integrated solution empowers you to:
- Accelerate Development: Achieve accurate results more rapidly, reducing test cycles and expediting time to market.
- Enhance Product Quality & Safety: Make data-driven decisions that lead to superior brake performance and unwavering safety standards.
- Improve Efficiency: Streamline your brake testing workflows, from setup to analysis, thereby freeing up valuable engineering time.
- Ensure Compliance: Generate reliable data essential for regulatory and internal brake system validation requirements.
Are you ready to revolutionize your brake performance testing? Transition from estimation to confident validation.
Contact us to learn more about Simcenter SCADAS RS and Simcenter Testlab and customize those based on your testing needs!


